An Introduction to Metatrader4
Trade Forex, Refine Your Style
Dear Jedis,
when I first created the Inner Circle, it was my intention to teach my fellows how to trade in a proficient and sustainable way. As I never had a mentor myself, I was forced to learn it all from scratch without the possibility to exchange or discuss matters with other traders. Hence my progress was slow, painful and at times quite a nightmare.
Due to many reasons, this initial mission has taken way longer than I expected. It seemed that life has some lessons in store for myself to learn in order to be ready to teach anyone at all. Nonetheless it is – and always has been – my foremost intention to spread what I have learned. This next new chapter serves as an experiment for you and us – as a group – to start walking the path towards a more qualitative and sustainable trading.
Metatrader 4 is the platform where I made my very first experience in the markets. It is also the platform where my initial learning began. From time to time I return in order to learn, improve and refine my style. It may appear clumsy at first, but it is actually well designed, just needs some practice. Herewith, I want to invite you to this great learning tool.
Without further ado, let us begin with the installation of the platform before we discuss the surrounding conditions of this experiment.
Installation and setting up will take aproximately 20-30 minutes.
Metatrader 4
MT4 is a platform mostlyused to trade forex and indices. Most crypto traders have no experience in these markets, hence it is the perfect training ground, as price action is a universal language, valid in majority of markets that are traded in the world today.
First Step: Install Metatrader
- Visit https://www.fxcm.com/markets/platforms/metatrader-4/download/ and click the button “DOWNLOAD METATRADER 4”
- Install it on your PC
- Open the software if it doesn’t automatically
- It should look like this:
- Choose the Server (FXCM-USDDemo01), click next
- Click New Demo Account, Next
- Fill in Fake Name, Fake Email, Fake Phone Number, Account type Australia, Deposit at 100.000 USD.
- Agree to subscribe to newsletter (mandatory, but as you use a fake mail…)
- NEXT
Second Step: Setting up the Platform
At first glance, the platform seems messy and somewhat ugly. So first of all we want to prepare everything so that we feel comfy.
First of all, if you want to change the language to English, go to the upper left and click on “View” in the menu (or however it is called in your language), then -> Languages -> English. Then restart MT4 before resuming.
- To eradicate most noise and make the charts somewhat attractive, download my chart template here, which is the one I use in all my charts: https://easyupload.io/h7719f (rightclick – open new tab)
- You are of course free to change it afterwards according to your needs. If you have downloaded the file, copy the file, then:
- Rightclick in the chart -> Templates -> Load Template. A window opens, where you now paste the file you have downloaded (YodaStandard). Then open the file.
- The chart layout will now have changed and has eradicated most of the noise, making it way easier to chart.
- Lets close all windows that are unneccessary. Close the windows (see red circle in above picture:
- Data Window
- Market Watch
- Now the remaining three windows should be the chart itself, the Navigator in the lower left corner, and the Terminal in the lower part.
- Lets proceed with opening the following markets by File -> New Chart ->
- EURUSD
- GBPUSD
- XAUUSD
- USDJPY
- GBPJPY
- EURGBP
- US30
- SPX500
- NAS100
- USOIL
- For each of the opened charts, again rightclick in the chart-> Templates -> Open Template -> YodaStandard
- Adjust Charts to your preference, Rightclick -> Properties, if needed
Step 3: Getting Ready
- In the lower end of the screen, within the Terminal, Click on “Trade”. It should look like this now:
You see the starting balance, which should be 100,000 USD.
The other important tab in the Terminal is the Account History, where you can see all past orders and their respective Profit / Loss, as well as a summary of your account.
By now we could theoretically start trading, but there are some things that need yet to be done in order to make it a more worthwhile experience.
In the red box above, you will find all markets you have opened. The following markets should be there by now:
EURUSD, GBPUSD, XAUUSD, USDJPY, GBPJPY, EURGBP, US30, SPX500, NAS100, USOIL
You can open the chart in fullscreen by pressing F11. Press F11 again to return to the default screen.
However, before we can jump into the trading pit, we need one more tool in order to calculate how much contracts we can buy to not exceed our risk limit of 2%.
This looks complex, but is not. Just do every step one after another:
- Download the Position Size Calculator here: https://www.earnforex.com/mt4-forex-indicators/PositionSizeCalculator.zip
- Unpack the three files so you know where to find them when we need it in the next step.
- Before we can continue, we have to find the installation path in order to paste the Position Size Calculator in the right folder:
- Go to the Navigator in the left lower corner, rightclick on “Momentum”, then -> modify. A new window opens. If there is a popup saying MQL Wizard, just cancel this box.
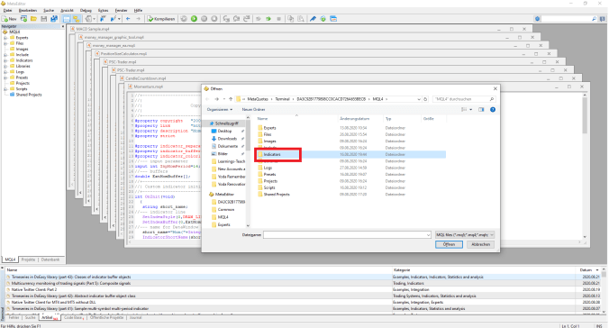
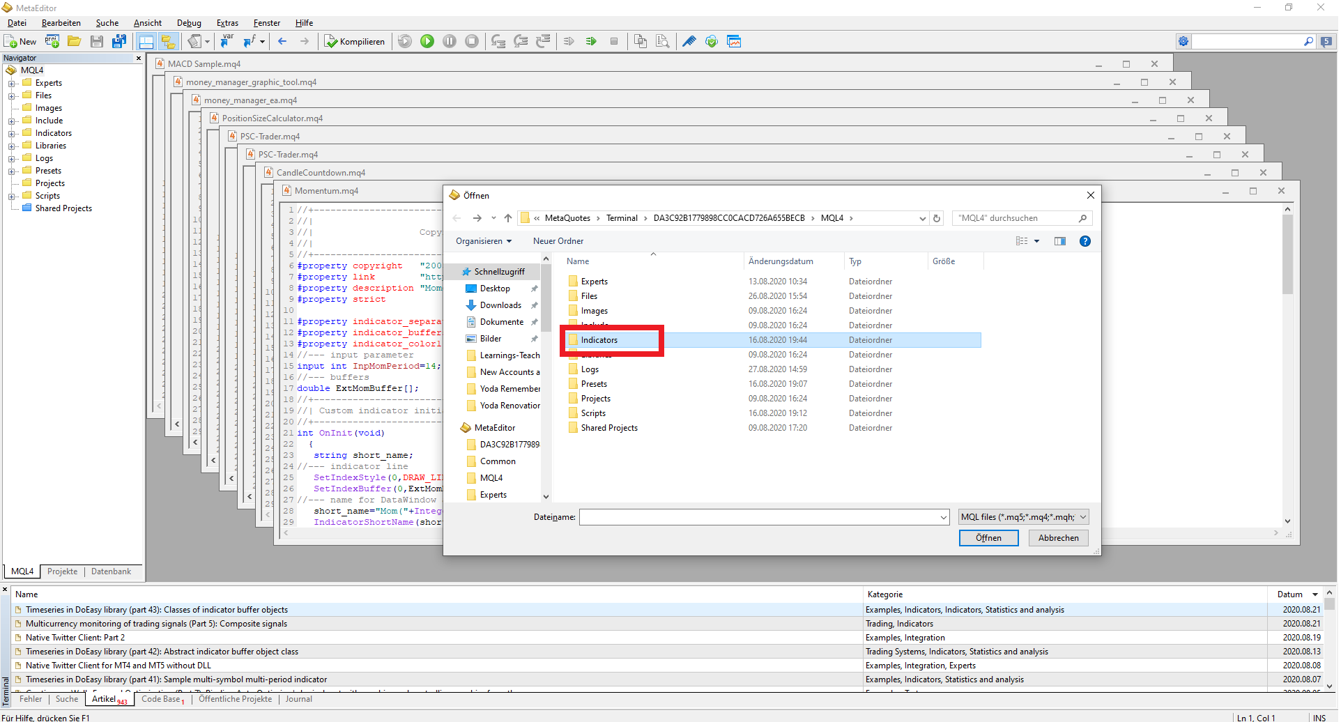
- Go to the upper left, File -> Open, a new window pops up
- Doubleclick on the Folder “Indicators”
- Now Copy the three files that you have unpacked (Position Size Calculator) and paste it into this folder.
- Open the file “PositionSizeCalculator.mq4”
- Then click “Compile” in the upper part of the screen.
- You can now close the Metaeditor, click on the X in the upper right.
- The Position Size Tool has now been installed.
- Now close and restart Metatrader 4 again.
PLACEHOLDER NOTE: The following process has to be repeated for every single chart once. After that you have everything you need to get started. Start with one chart (EURUSD), complete the process, then return and follow the steps for all other charts as well (GBPUSD, XAUUSD, etc)
- In the default screen, go to the Navigator and find the file “PositionSizeCalculator” in the folder Indicators
- Drag & Drop the PositionSizeCalculator file into the chart
- A new window opens, in the tab “Common” tick “allow dll imports”, then click OK
- Your screen should look like this now:
Step 4: Understanding the Position Size Calculator
Don’t worry, it looks more complex as it actually is. Only four boxes are relevant for our undertaking:
- With this button you can switch between Long and Short.
- Click this button once, so it says Pending
- In the Risk section put in 1 or 2 (%). It then computes how much USD you can risk per trade depending on account size.
- You may have noticed that two lines have appeared in your chart: a blue one and a green one. The blue line is your entry, the green line is your stoploss. You can drag these lines in your chart, depending on what pattern you want to trade. Example below:
- In the example above we want to buy a breakout above last high, with a stoploss below last low, so we put the lines at their respective levels.
- The Position Size Calculator now shows how many contracts you can buy according to your defined risk, in this case 0.45 contracts in EURUSD.
- Click “Hide lines” now.
- Minimize the Position Size Calculator and drag the tiny window in the top middle of the screen.
- Now in the chart, rightclick -> “One Click Trading”
- A tiny window appears in the upper left corner

- Here put in the contract size the PositionSizeCalculator has given you (in this case 0.45).
Step 5: Placing Stopp Orders
- Press CTRL + F for crosshair mode. Hover to last high where you want to enter long. Click left, then click right without moving the mouse, -> Trading -> Buy Stop 0.45
- When you do it the first time the program asks to accept terms and conditions. If you do that, nothing happens. So repeat the same process again, rightclick -> Trade -> Buy Stop. You should now see the green dotted line in the chart.
- Double click on the order line, a new window pops up
- Enter your StopLoss and optionally a Profit Target, then click “modify”
- Both entry and stoploss (optionally take-profit) levels should be visible in the chart. if you hover over your stoploss line you can actually see how much your position is at risk in USD. with 990$ we are just below the 1% barrier, so that is fine.
- You can always adjust these levels by dragging them (just make sure you drag the right line in the right direction). Also keep in mind, when you drag your stoploss, your risk limit of 1 or 2% may be exceeded.
- In order to get notified when your entry gets triggered, hover just above your entry, rightclick -> Trading -> Alert.
- The alarm will ring 5 times when price hits the level. You can adjust alarm settings by double-clicking on the arrow on the left:
So far so good! Remember, whenever you want to open a trade, this is the order of doing things. Do this a couple of times and it will be very natural to you. Just for the sake of repetition:
- Identify the pattern you want to trade
- Open the PositionSizeCalculator which you now have minimized at the top screen.
- Click on “Show Lines”
- Drag the lines according to your pattern entry & stoploss. Remember blue line is the entry, green is your stoploss.
- If you are satisfied, look in the last row of the Position Size Calculator how many contracts you can trade (Position Size)
- Go to the upper left OneClickTrading window, enter the contract amount there.
- Click “Hide Lines” and minimize the PositionSizeCalculator
- CTRL + F -> Hover to the spot where you want to enter your position -> rightclick -> Trading-> buy/sell stop x amount
- Doubleclick on the now appeared order line, put in your Stoploss (and optionally Take Profit) -> modify.
- Both Entry and Stopp should now be visible in the chart.
- Hover just above your entry, rightclick -> Trading-> Alarm
- You will now be stopped into your trade when the pattern completes. You will be notified via alarm when this happens. Your Stoploss is already in place.
- Enjoy the trade, may the learning be with you.
Congratulations, you have just setup your first chart (EURUSD) appropiately for the forex adventures. Unfortunately there are seven more charts that need to be prepared, so just repeat the same process outlined above for every remaining chart. (Go back to PLACEHOLDER NOTE above and follow the steps again)
The platform might be somewhat confusing at first, but trust me you will be very quick in a couple of days using it. MT4 has its own very unique charm.
Additional Tools
- You can add indicators in the upper left “Insert” -> Indicators
- To add lines, “Insert” -> Lines
- Always use CTRL + F if you want to measure something, its very useful.
- If you want to know the precise High/Low of a Candle, you can press CTRL + D and then hover over the candle. all relevant data will be shown in the data window
The Forex Adventures
Now as we have finally installed and prepared the platform, lets define the surrounding surrounding conditions of this experiment:
- Starting Balance is 100,000 USD. If for whatever reason you want to reset your balance, go to “File” -> “Open an Account” and repeat the process like last time. You can restart unlimited times.
- The following markets are allowed (suggested) to trade:
- EURUSD
- GPBUSD
- XAUUSD (GOLD)
- USDJPY
- GBPJPY
- EURGBP
- US30
- SPX500
- NAS100
- USOIL
- All Timeframes can be used.
- Risk per single Trade must not exceed 2%. Suggested initial risk is 1%.
- Focus on observing how you tend to trade; Try to find weaknesses and strengths of your current system. If you dont have a current system, experiment and figure out what you are good at, and what to avoid. This is all about Trial & Error.
- Some traders are better in higher timeframes, some are killing it in 1-or 5-minute charts. Trend-following, reversal-spotting, scalping – Try it all and realize what fits your personality. As long as you dont risk more than 2% per trade, you are free to explore yourself.
- Trade when you have the time and feel like it. This is purely voluntarily for your own good of becoming a better trading, understanding yourself.
- The sharing and discussion of trades, markets and setups within the channel #forex-adventures is highly appreciated.
- This is no competition, but a collaborative striving towards the eventual goal to become sustainable and profitable traders, entertaining your very own unique style.
IF YOU HAVE ANY ANY QUESTIONS OR NEED HELP ABOUT THE PLATFORM, YOUR STYLE, OR ANYTHING RELEVANT WITHIN THIS ADVENTURE – WRITE IT IN THE GROUP AND I WILL DO MY BEST TO BE OF ASSISTANCE.
Special Characteristics of Forex Trading:
Most of us have no experience in these markets, so some things should be said in advance:
- Forex is Currency Trading. All of these markets are correlated with each other. For example: In most cases it makes no sense to be long in GBPUSD and being short in GBPJPY at the same time, as both positions contradict each other. After a couple of days or weeks of observation you will understand how they are correlated and turn that into an advantage.
- No Trading on Weekends. Market closes on Friday Late Evening Europe Time and re-opens on Sunday Night.
- Unlike in Crypto, in Forex you can open unlimited single orders in the same chart. This means you can have five positions open in EURUSD, each position with a unique stoploss. Orders will not be combined.
- Nighttime Trading (Europe Time) is not advised as the spread gets bigger and charts are barely moving at all. Stick to prime trading hours (mornings and noon) if you can.
- Just as with every other exchange, there are fees per trade. This fee is paid in the form of spreads. See the picture below:
As you see, there is the price line, and the red line above, which is the spread. If you would market buy right now, you would enter at the red line. This means the market needs to move in your direction at least a couple of points before you are break even
This is easy to understand, fees simply are part of trading. It gets a little more complex with order setting. When you enter short, everything is easy, but if you want to enter long, you have to add the spread on top of your buy trigger. Example below:
Usually when I want to enter long, I measure how big the spread is (using CTRL + F), then I place my entry but add the distance of the spread on top, see picture above.
It takes a couple of failures to understand how the spread works. At times it can be quite tricky as the spread is flexible and constantly changing. However it is important to understand how spread works, because we need it for the second adventure we will go through once we have sufficiently learned in forex.
Dont worry if you did not understand everything at the first read, I promise the market will be very patient teaching you anyways! 🙂
I hope this tutorial was not too overwhelming and you managed to install the platform properly. If there is anything I can help with, hit me up anytime.
The Forex Adventures will start on Monday, see you in the channel #Forex-Adventures!
Have a great weekend,
CY


















